Tmt comp background

Controls

Overview

TMT is a complex system-of-systems. As a result, the telescope controls are responsible for over 30,000 input/output channels and nearly 12,000 controlled degrees of freedom. This includes controlling the pointing and tracking of the mount, the position and tilt of the primary, secondary and tertiary mirrors, the active optics shape control of the primary mirror, the alignment and phasing system, the wavefront sensors built into the instruments, and coordinating the motions of the enclosure.

The Telescope Control System (TCS) is a Supervisory Coordination System and contains the Pointing Kernel. The TCS is linked to the Adaptive Optics System(s), Laser Guide Star Facility, science instruments including the on-instrument wavefront sensors and the Alignment and Phasing System.

The Observatory Safety System (OSS) is a key deliverable of the Telescope Control System group. In a large, complex facility such as TMT, safety is paramount. Where personnel could be injured or equipment damaged as a result of moving systems, steps are being taken to design equipment and procedures that will immobilize subsystems until it is 100% safe to run the systems.

Cross sectional view of TMT

Cross-sectional view of TMT enclosure revealing the observatory structure and components including the optics and instrument systems.

TMT Telescope Control System (TCS) Subsystem Interfacing

Context Diagram of the TMT Telescope Control System (TCS) Subsystem Interfacing

Local Control Systems within Telescope Controls

Primary Mirror Control System

The Primary Mirror Control System maintains the overall shape of the segmented primary mirror despite structural deformations caused by temperature and gravity, and disturbances from wind and vibrations (observatory-generated and seismic). It can be considered a stabilization system that works to maintain the shape of the primary mirror based on previously determined set-points, which vary as a function of zenith angle and temperature. The Alignment and Phasing System uses starlight to make measurements from which the control set-points can be determined.

Three out-of-plane motions (piston, tip and tilt) of each segment are actively controlled by the Primary Mirror Control System via three high-precision actuators per segment. Nanometer-level feedback is provided by two sensors per inter-segment edge. In total, the Primary Mirror Control System contains 1476 actuators and 2772 sensors.

The Primary Mirror Control System also controls the segment active optics warping harnesses, based on measurements made by the Alignment and Phasing System.

Click the following link to access working M1 Control System public documents: tio.tmt.org/TMT-ControlSystem-M1CS

 

Mount Control System

The Mount Control System provides servo control of the mount azimuth and elevation axes by closing a position loop around the telescope mounted motors and encoders to follow pointing and tracking commands from the Telescope Control System. The Mount Control System will do pointing and acquisition, open-loop tracking, closed-loop tracking (i.e., guiding), offsetting, and nodding motions.

Telescope motions are driven by azimuth and elevation torques supplied by linear motors mounted in the telescope structure. The elevation axis motors will be located on both the left and right elevation rockers. Position feedback will be via tape encoders mounted around the base of the telescope and along both rockers.

Because TMT has been designed as an active telescope, virtually all of its functions depend on the performance of these control systems. Accordingly, the TMT Project is giving considerable attention to this aspect of the observatory, particularly in the systems engineering area.

Connections to other subsystems

The TCS provides an interface to the secondary and teritary mirror susbsystem (M2 and M3), the enclosure and the segment handling system.

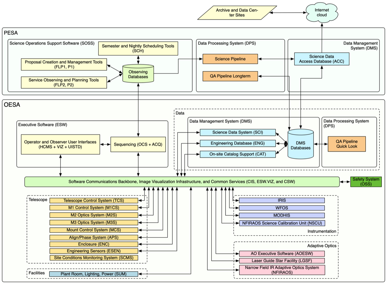
Observatory Software Overview

Telescope Controls shown in the context of every subsystem in the entire observatory. This figure is an overview of the Observatory Sofware System.